Diagrama de Sequência

4 respostas
F

Oi pessoal…blza?
eu tenho que fazer um diagrama de sequencia para a o seguinte caso de uso:

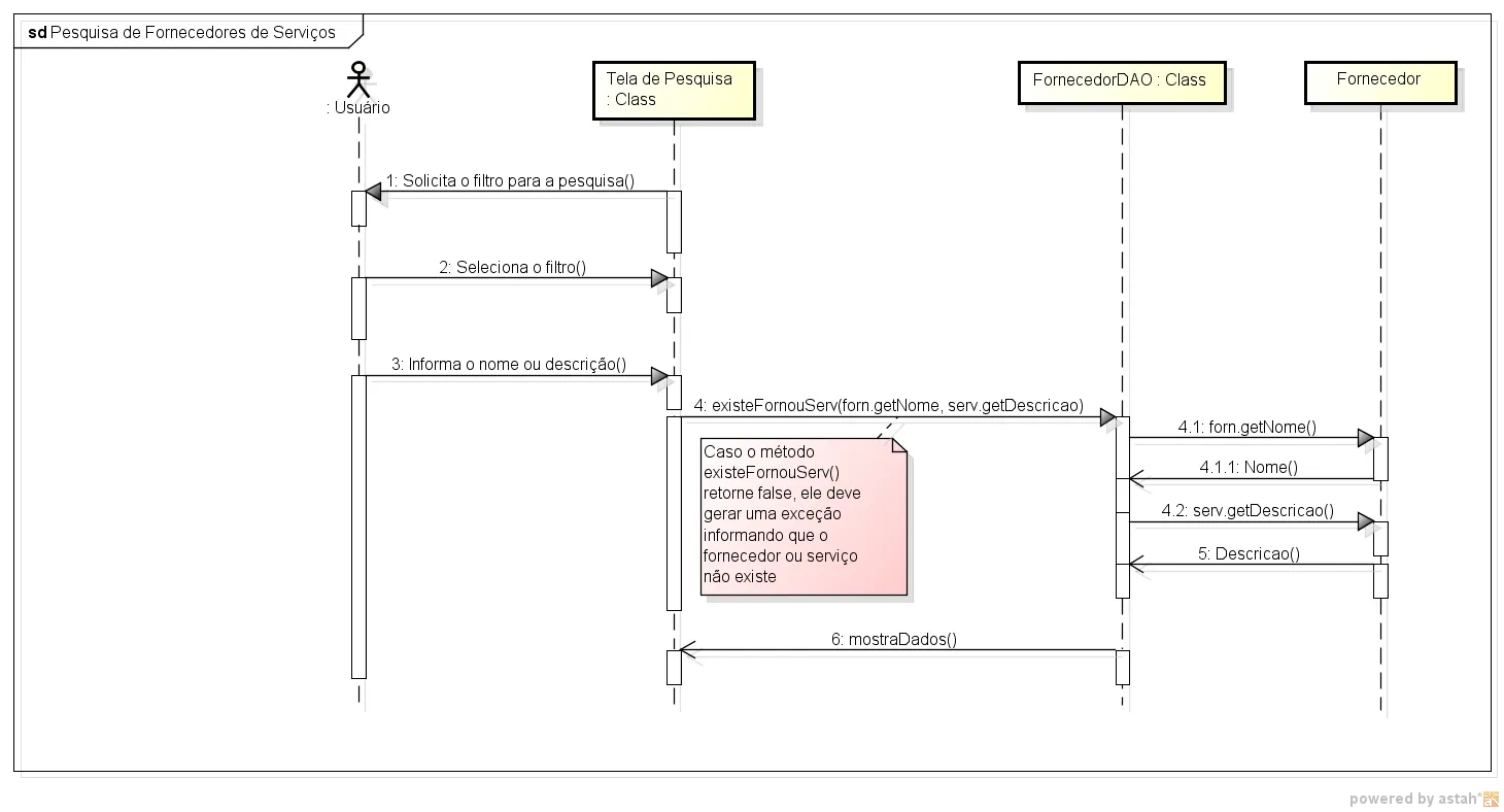
Pesquisa de fornecedores de serviços.

  1. O sistema solicita o filtro para efetuar a pesquisa.
  2. O usuário seleciona o filtro para efetuar a pesquisa.
  3. Se o usuário não selecionar nenhum filtro, o sistema tem por padrão, pesquisar pelo atributo nome.
  4. O usuário digita os dados para efetuar a pesquisa.
  5. O sistema verifica se os dados existem.
  6. Se os dados não existirem, o sistema exibe uma mensagem informando que o fornecedor não existe.
  7. Se os dados existirem, o usuário escolhe a opção de visualizar e/ou alterar os dados.
  8. O sistema exibe os dados cadastrados do fornecedor pesquisado.

Eu fiz o seguinte diagrama de sequencia…será q está certoo??
Em anexo…
Aguardoo


4 Respostas

luxu

axo q essa assunto q vc postou tinha q colocar [OFF TOPIC] seilah!!

ivandasilva

Não sou o especialista no assunto, mas, no passo 1 a orientação da seta esta errada e na parte de resposta do FornecedorDAO para a Tela não pode haver as barras separadas…

Espero ter ajudado abraços…

D

Bom, na minha opinião no passo 4 poderia ser assim:

4: [fornecedor ou servico nao existe]ERRO: Fornecedor ou Servico não existe

ou faz mais detalhado

primeiro vc faz como se estivese pesquisando pelo nome e depois como se estivesse pesquisando pela descricao, não acha?

D

Condição ou Iteração em diagrama de sequencia vc coloca sempre entre parenteses acompanhado da ação que vc quer que ele execute caso alguma condição seja satisfeita (caso seja de condição).

Criado 24 de abril de 2011
Ultima resposta 5 de mai. de 2011
Respostas 4
Participantes 4