Boa Tarde.
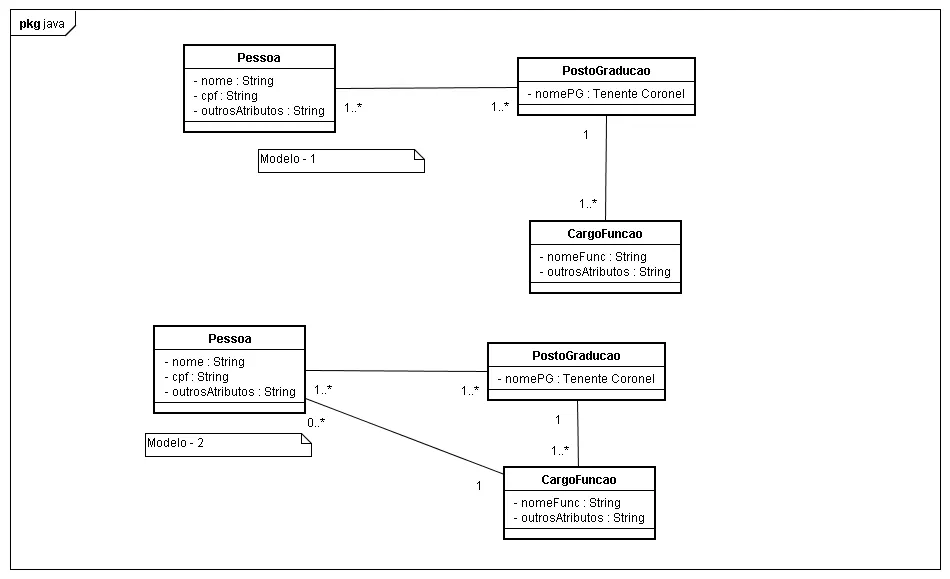
Gostaria a quem puder me dar uma opiniáo sobre o diagrama de classes que posto aqui. O cenário é o seguinte. “Eu tenho uma Pessoa que poderá ocupar um Posto/Graduacao ao long ode carreira. Da um Posto/Graducao poderá ter uma mais de uma Funcao vinculada a ele. Até aí tudo bem, mas o detelhe é que Uma Pessoa precisa estar vinculada a uma Funcao tbm”. Como exposto nos diagrama abaixo. O que eu acho esquisito é a ligação entre as classes Pessoa->PostoGraducao->Funcao->Pessoa fechando o clico. No modelo um nao considero a pessoa vinculada a Funcao, porém eu nao terei como pegar uma Funcao vinculada a uma pessoa. Gostaria de um opinião sobre a minha modelagem. Qual a mais adequada?
Abraço a todos
[img]
[/img]
