UML - Diagrama de classes [RESOLVIDO]

6 respostas
T

Olá pessoal, fui fazer uma entrevista de emprego p/ Programador Java JR e teve um teste de UML, e não tenho experiência em UML, ou seja não consegui fazer o teste.

O teste era o seguinte.

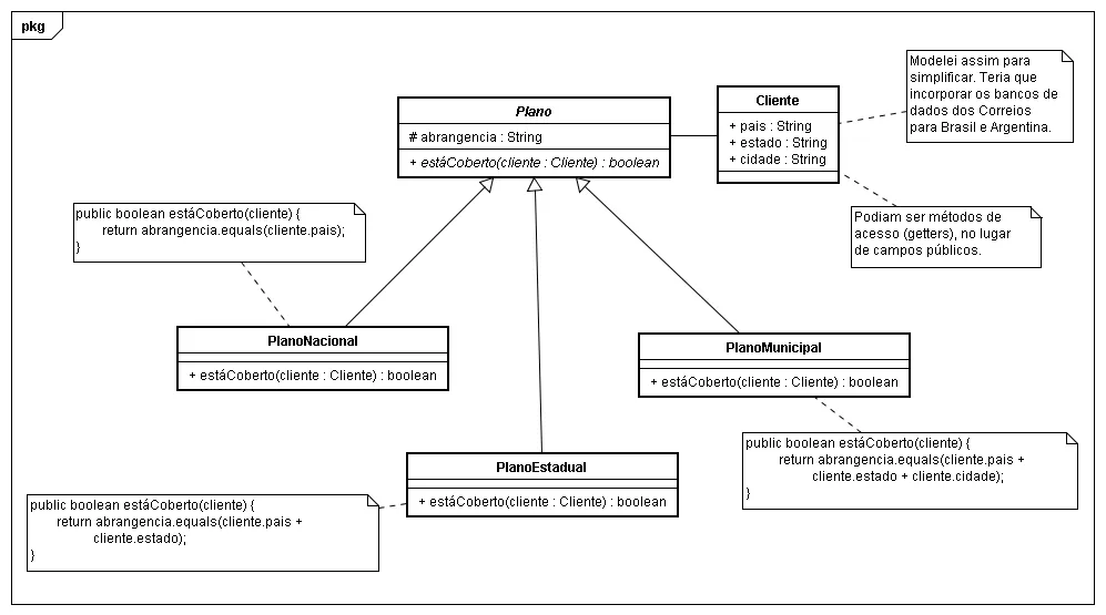
Uma empresa de internet tem a necessidade de oferecer PLANOS DE ASSINATURA de acordo com a LOCALIZAÇÃO residencia de cada CLIENTE. A base de clientes da empresa disponibiliza a informação sobre a residencia de cada cliente, a empresa conta com uma base de localidades vinda dos CORREIOS, com informações completas sobre códigos postais, cidades e estados brasileiros. Como também existem operações na Argentina, também está disponível um conjunto de dados semelhantes p/ as localidades daquele pais.

QUESTÃO A:

Há planos que podem ser oferecidos em apenas uma Cidade, outros, apenas em um Estado e outros no País inteiro. Dada a Cidade em que um cliente reside, criar um Modelo de Classes, destacando atributos, operações e relacionamentos, que permita a empresa identificar se um determinado plano é oferecido ou não naquela cidade. Não é necessário se preocupar com a modelagem dos atributos específicos de planos e clientes. Assuma o único atributo relevante de cidades, estados e países é o nome, que podem ser ou não únicos (há cidades com o mesmo nome em estados diferentes e cidades com o mesmo nome de estados.

se alguém puder me ajudar eu agradeço.

obrigado.

6 Respostas

ViniGodoy

Removi seu e-mail de sua postagem. Lembre-se que o fórum é público, e seu e-mail poderá ser lido por qualquer um, mesmo programas de SPAM.

Quem quiser te ajudar, responde aqui no tópico ou te envia MP.

H

Oi,

Eu fiz um diagrama, tentando atender o que pede a questão. Não tenho muita certeza do resultado. Fica aí para quem puder comentar.

Abraços,

Hel_all

H

Oi,

Estou anexando abaixo a imagem mencionada.

Obrigado,

Hel_all


ViniGodoy

Você mesmo pode editar suas mensagens. Basta dar dois cliques sobre ela.

Entretanto, links do docs não tem problema, pois o google solicita que você autorize para poder ter acesso a página. O problema era só o e-mail seco no fórum mesmo. :slight_smile:

H

OK, dei uma revisada nas mensagens.

Obrigado,

Hel_all

T

hel_all , obrigado pela resposta.

Criado 4 de fevereiro de 2012
Ultima resposta 26 de mar. de 2012
Respostas 6
Participantes 3