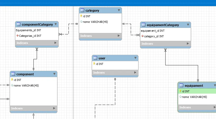
Estou com uma dúvida com relação a seguinte relação, eu tenho componentes e equipamentos, eu preciso que um componente seja de apenas um usuário, ou seja eu preciso tornar esse equipamento ligado a um usuário atráves de um cod, mas eu não estou imaginando como fazer isso:
eu preciso fazer que um componente tenha um relacionamento 1:1 com usuário.
A minha logica é a seguinte um usuário pode possuir um ou mais equipamentos, mas o componente só pode pertencer a esse usuário.
