Boa noite mestres!
gostaria de puxar 2 dados dessa mesma coluna… vou explicar melhor
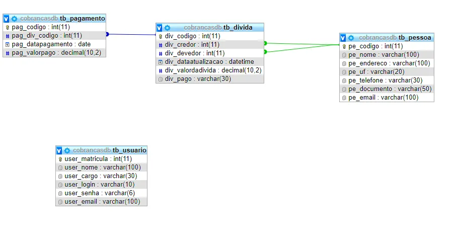
na minha tabela tb_pessoa eu tenho o cadastro das pessoas e nela tem a primary key “pe_codigo”
na minha tabela tb_dividas eu tenho o cadastro das dividas e dentro dela tenho duas chaves secundarias “div_credor” e “div_devedor” nelas duas eu coloco o “pe_codigo” relacionado a pessoa la da tabela “tb_pessoa” e eu quero dar um select pra retornar todas as colunas de tb_dividas juntamente com o nome do credor e devedor respectivo ao ID armazenado em div_credor e div_devedor, eu consegui metade do trabalho, vejam :
eu consegui pegar todos os dados E o nome do credor mas eu nao consigo colocar o devedor logo do lado, que seria uma pessoa diferente nesse caso, alguem poderia ajudar?
inner join utilizado :
select div_codigo, div_credor, div_devedor, div_dataatualizacao, div_valordadivida, div_pago,
pe_nome
from tb_divida
inner join tb_pessoa on tb_divida.div_credor = tb_pessoa.pe_codigo
Caso ajude em algo :


